Open-source tools at the intersection of knowledge management and AI.
Open-source observability for AI coding tools.
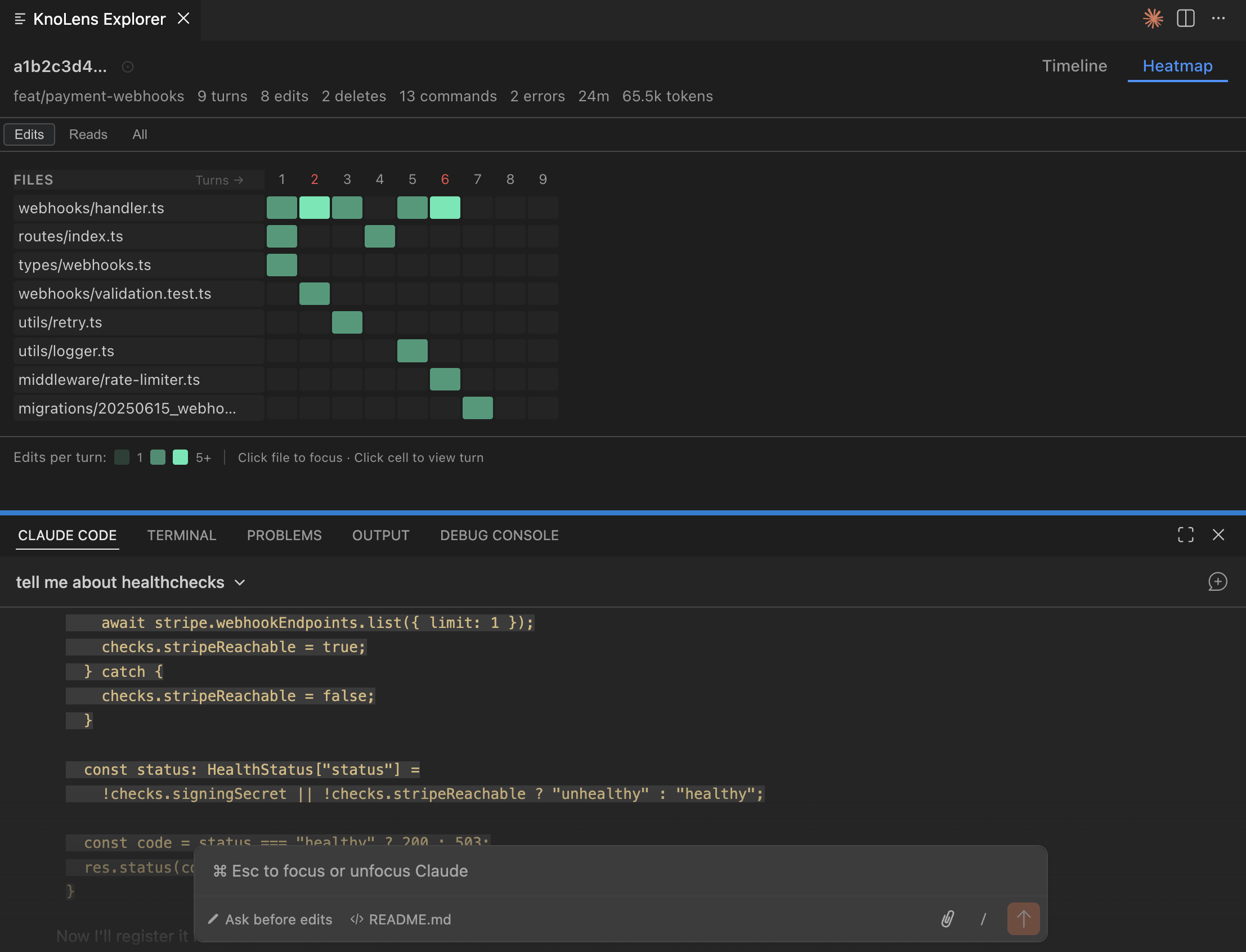
AI coding tools read your files, run commands, and edit your code — but you only see the result. As AI takes on more of the development workflow, observability isn’t optional. kno lens opens the black box — see what’s actually happening, every tool call, file edit, command, and error.

![]() |
![]() |
Currently available as a VS Code extension. The core libraries are open-source and designed to power other tools and integrations.
kno ai is a one-person lab built by Kevin Carey.
We’d love to hear from you — whether you have feedback on kno lens, want to discuss integrations, or are interested in collaborating.